When do you create a new DB?

Discussion in 'Databases' started by neha2011, Apr 26, 2011.

  1. #1
    Does it matter if you have one DB (but multiple tables) for the whole web site? In my case, it's 3000 HTML pages going into 1 DB, but into perhaps 30-40 tables. I thought I would have one DB with all the lookup tables and tables that several other tables will link to, and one DB with all the data tables. I thought this would keep things neater.

    Are there good reasons to break a DB into 2 or more? What are those reasons?
     
    neha2011, Apr 26, 2011 IP
  2. rayqsl

    rayqsl Active Member

    Messages:
    91
    Likes Received:
    0
    Best Answers:
    1
    Trophy Points:
    53
    #2
    I'd keep everything in a single database. 30-40 tables isn't a lot.
     
    rayqsl, Apr 26, 2011 IP
  3. iliveforyou

    iliveforyou Active Member

    Messages:
    207
    Likes Received:
    1
    Best Answers:
    0
    Trophy Points:
    53
    #3
    one single database is enough
     
    iliveforyou, Apr 27, 2011 IP
  4. aman_gcs

    aman_gcs Member

    Messages:
    178
    Likes Received:
    0
    Best Answers:
    0
    Trophy Points:
    26
    #4
    SQL CREATE DATABASE database_name
    CREATE TABLE table_name
    (
    column_name1 data_type,
    column_name2 data_type,
    column_name3 data_type,
    )
     
    aman_gcs, May 3, 2011 IP
  5. randheer

    randheer Greenhorn

    Messages:
    19
    Likes Received:
    0
    Best Answers:
    0
    Trophy Points:
    11
    #5
    Generally each application has single database.. having 30..40 tables is not big. some people keeps one more database for reporting or analytics its all depends on your requirement.
     
    randheer, May 6, 2011 IP
  6. om39a

    om39a Peon

    Messages:
    287
    Likes Received:
    3
    Best Answers:
    0
    Trophy Points:
    0
    #6
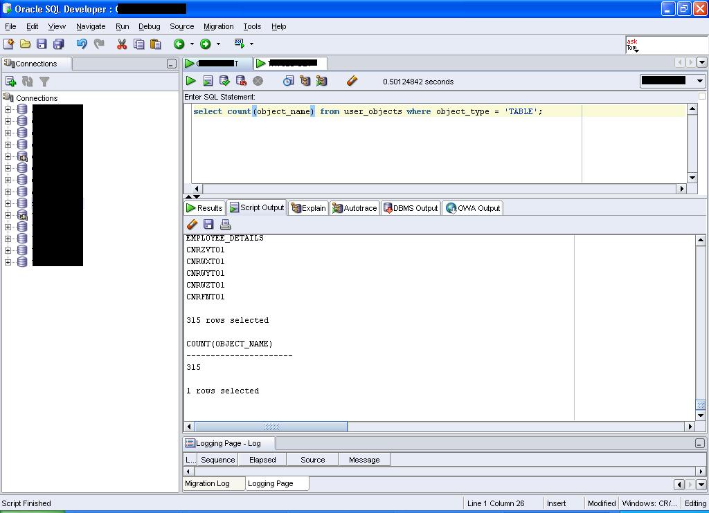
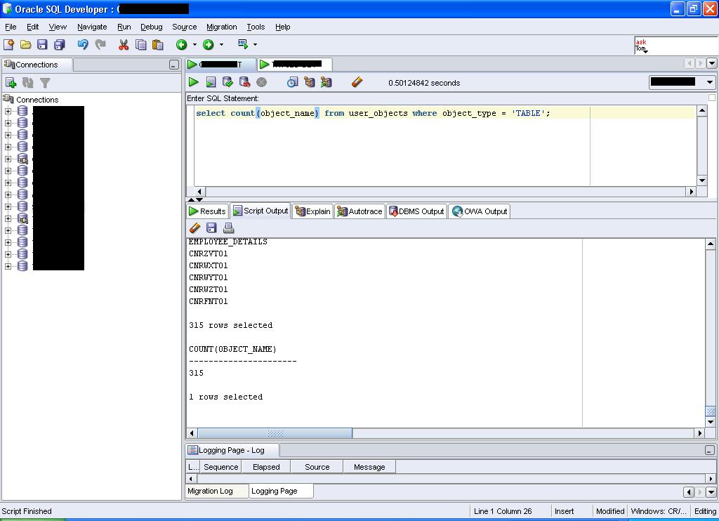
    I am maintaininga a project where the DB has more than 300Tables. I have no problem in maintaining it!!

    Dont beleive? check the screen shot

    350Table.JPG
     
    om39a, May 8, 2011 IP
  7. randheer

    randheer Greenhorn

    Messages:
    19
    Likes Received:
    0
    Best Answers:
    0
    Trophy Points:
    11
    #7
    its a good emaple of large database
     
    randheer, May 9, 2011 IP
  8. mrkt.101

    mrkt.101 Peon

    Messages:
    26
    Likes Received:
    0
    Best Answers:
    0
    Trophy Points:
    0
    #8
    Only one is enough to work with.
     
    mrkt.101, May 17, 2011 IP
  9. akram1

    akram1 Peon

    Messages:
    45
    Likes Received:
    1
    Best Answers:
    0
    Trophy Points:
    0
    #9
    lolz yaa:cool::cool::cool::cool:
     
    akram1, May 21, 2011 IP
  10. mosaicpro

    mosaicpro Peon

    Messages:
    83
    Likes Received:
    0
    Best Answers:
    0
    Trophy Points:
    0
    #10
    Om, thanks, I was too searching for it.
     
    mosaicpro, May 25, 2011 IP
  11. bigmac_lfc

    bigmac_lfc Peon

    Messages:
    131
    Likes Received:
    2
    Best Answers:
    0
    Trophy Points:
    0
    #11
    One per application is plenty. Unless you have separate sites linking to each other using integrations etc. Databases are scalable, 30-40 tables is very little
     
    bigmac_lfc, May 31, 2011 IP