vbulletin plugin installation problem plz help

Discussion in 'Programming' started by arjun316, Jan 24, 2008.

  1. #1
    hi i am new to vbulletin plz help me how to install a plugin in a vb forum


    they say you have to upload all the files of plugin in the directory and then

    install .xml file through plugin manager


    my question where in the directory i upload the file and how do we install the plugins plz help i am new to vb

    and want my forum to jump start

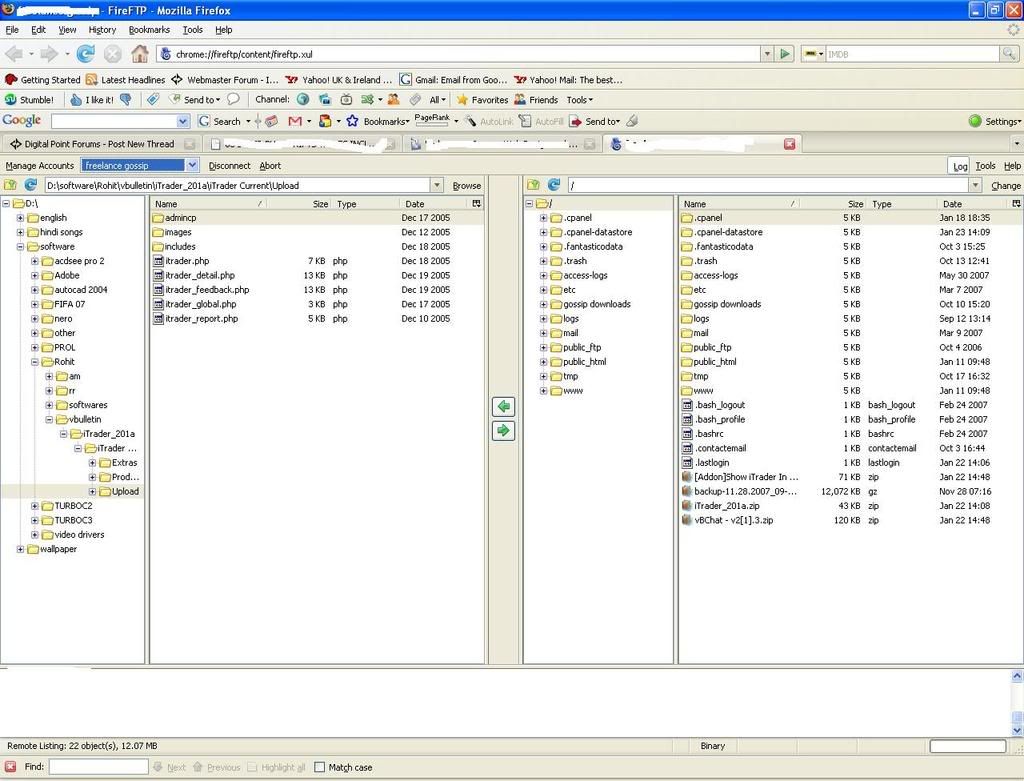
    for your better understanding of my question uploaded my ftp directory screenshot

    here is the link

    http://i243.photobucket.com/albums/ff227/rohitpaliwal/vbulletinftppage.jpg

    and if you can come to yahoo/msn and help me that would be awsum

    my yahoo id: aj.styles12

    plz i really need this help
     
    arjun316, Jan 24, 2008 IP
  2. nico_swd

    nico_swd Prominent Member

    Messages:
    4,153
    Likes Received:
    344
    Best Answers:
    18
    Trophy Points:
    375
    #2
    With the information you're giving, we can't help you either. Usually it says where to upload the files in the readme (which people never seem to read).

    To install the plugin, you have to go to the admin panel, and somewhere near the bottom, there's an option for plugins.

    Since this is a specific vB question, you should post this on vb.org for best support. Preferably in the thread where the plugin originally comes from.
     
    nico_swd, Jan 24, 2008 IP